coursecontent.ntc.edu - /IT/CheckData/10152312/0525/Zoo/


[To Parent Directory]

6/13/2017 12:26 PM 39486 1.1Zoo.zip
6/13/2017 12:26 PM 46355 1.1ZooAssignment.json
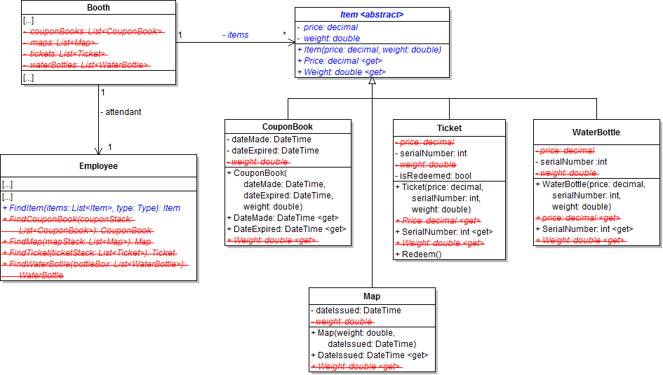
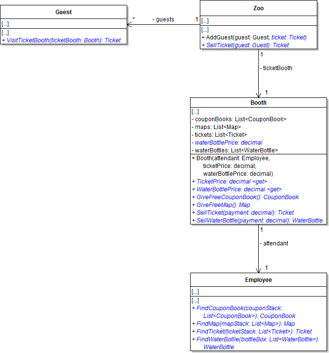
6/13/2017 12:26 PM 19056 1.1ZooClass1BoothItems.png
6/13/2017 12:26 PM 5410 1.1ZooClass2BoothItems.png
6/13/2017 12:26 PM 5340 1.1ZooClass3BoothItems.png
6/13/2017 12:26 PM 16995 1.1ZooClass4GiveSell.png
6/13/2017 12:26 PM 4309 1.1ZooPackage1Foods.png
6/13/2017 12:26 PM 8670 1.1ZooPackage2Others.png
6/13/2017 12:26 PM 11266 1.1ZooPackage3Others.png
6/13/2017 12:26 PM 12449 1.1ZooPackage4BoothItems.png
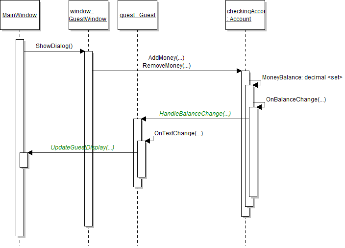
6/13/2017 12:26 PM 16980 1.1ZooSequence1.png
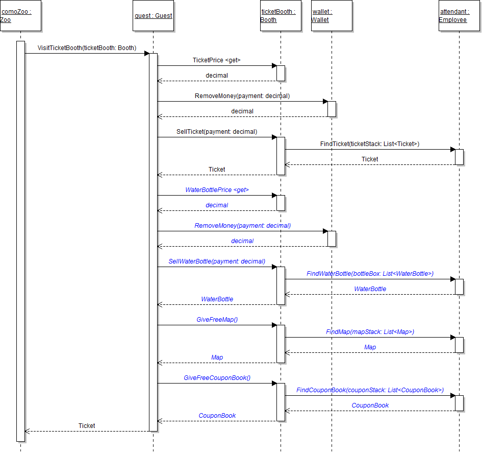
6/13/2017 12:26 PM 24169 1.1ZooSequence2.png
6/13/2017 12:26 PM 99332 1.1ZooTargetFrameworkScreenshot1.png
6/13/2017 12:26 PM 51087 1.1ZooTargetFrameworkScreenshot2.png
6/13/2017 12:26 PM 95791 1.1ZooWindowsClassicDesktop.png
6/13/2017 12:26 PM 19222 1.1ZooWireframe1AdmitButton.png
6/13/2017 12:26 PM 49359 1.2ZooAssignment.json
6/13/2017 12:26 PM 1142 1.2ZooClass0Console.png
6/13/2017 12:26 PM 20002 1.2ZooClass1Animals.png
6/13/2017 12:26 PM 2350 1.2ZooClass2MoneyCollector.png
6/13/2017 12:26 PM 3701 1.2ZooClass3Booth.png
6/13/2017 12:26 PM 3946 1.2ZooClass4Wallet.png
6/13/2017 12:26 PM 3997 1.2ZooClass5VendingMachine.png
6/13/2017 12:26 PM 27599 1.2ZooClass6BoothItems.png
6/13/2017 12:26 PM 421 1.2ZooCommand1Exit.png
6/13/2017 12:26 PM 698 1.2ZooCommand2New.png
6/13/2017 12:26 PM 899 1.2ZooCommand3Help.png
6/13/2017 12:26 PM 35057 1.2ZooConsoleHelpOutput.png
6/13/2017 12:26 PM 709 1.2ZooFieldConsole.png
6/13/2017 12:26 PM 13408 1.2ZooPackage2MoneyCollectors.png
6/13/2017 12:26 PM 23993 1.2ZooPackageConsoleOthers.png
6/13/2017 12:26 PM 21525 1.2ZooShowButtonResult.png
6/13/2017 12:26 PM 19762 1.2ZooWireframe1FeedButton.png
6/13/2017 12:26 PM 92157 1.3ZooAssignment.json
6/13/2017 12:26 PM 1419 1.3ZooClass0Temperature.png
6/13/2017 12:26 PM 1700 1.3ZooClass0Window.png
6/13/2017 12:26 PM 2362 1.3ZooClass10Guest.png
6/13/2017 12:26 PM 5144 1.3ZooClass11Animals.png
6/13/2017 12:26 PM 6115 1.3ZooClass12Guests.png
6/13/2017 12:26 PM 1359 1.3ZooClass16GuestBag.png
6/13/2017 12:26 PM 2976 1.3ZooClass1BirthingRoomTemperature.png
6/13/2017 12:26 PM 2328 1.3ZooClass2BirthingRoom.png
6/13/2017 12:26 PM 1996 1.3ZooClass3Animal.png
6/13/2017 12:26 PM 1440 1.3ZooClass4Guest.png
6/13/2017 12:26 PM 1754 1.3ZooClass5Console.png
6/13/2017 12:26 PM 6580 1.3ZooClass6Wallet.png
6/13/2017 12:26 PM 6333 1.3ZooClass7VendingMachine.png
6/13/2017 12:26 PM 15222 1.3ZooClass8SoldItem.png
6/13/2017 12:26 PM 29235 1.3ZooClass9MoneyCollectingBooth.png
6/13/2017 12:26 PM 2478 1.3ZooCommand1Temperature.png
6/13/2017 12:26 PM 4267 1.3ZooCommand2ShowAnimal.png
6/13/2017 12:26 PM 5970 1.3ZooCommand3ShowGuest.png
6/13/2017 12:26 PM 12875 1.3ZooConsoleTemperatureOutput.png
6/13/2017 12:26 PM 14369 1.3ZooConsoleTemperatureValidationOutput.png
6/13/2017 12:26 PM 10751 1.3ZooObject1Wallet.png
6/13/2017 12:26 PM 13817 1.3ZooObject2Wallet.png
6/13/2017 12:26 PM 26180 1.3ZooWireframe1Temperature.png
6/13/2017 12:26 PM 20340 1.3ZooWireframe2Animals.png
6/13/2017 12:26 PM 21409 1.3ZooWireframe3Guests.png
6/13/2017 12:26 PM 58811 1.4ZooAssignment.json
6/13/2017 12:26 PM 9491 1.4ZooClass10Chimpanzee.png
6/13/2017 12:26 PM 15041 1.4ZooClass11MoneyCollectingBooth.png
6/13/2017 12:26 PM 11247 1.4ZooClass12VendingMachine.png
6/13/2017 12:26 PM 4133 1.4ZooClass13Account.png
6/13/2017 12:26 PM 16088 1.4ZooClass14Guest.png
6/13/2017 12:26 PM 10990 1.4ZooClass15Wallet.png
6/13/2017 12:26 PM 9365 1.4ZooClass16Guest.png
6/13/2017 12:26 PM 4847 1.4ZooClass17ConsoleHelper.png
6/13/2017 12:26 PM 5786 1.4ZooClass18AnimalFactory.png
6/13/2017 12:26 PM 3407 1.4ZooClass1Guest.png
6/13/2017 12:26 PM 4237 1.4ZooClass2Animal.png
6/13/2017 12:26 PM 6894 1.4ZooClass3Wallet.png
6/13/2017 12:26 PM 2261 1.4ZooClass4IMoneyCollector.png
6/13/2017 12:26 PM 3066 1.4ZooClass5MoneyCollector.png
6/13/2017 12:26 PM 6178 1.4ZooClass6MoneyPocket.png
6/13/2017 12:26 PM 8572 1.4ZooClass7Wallet.png
6/13/2017 12:26 PM 9106 1.4ZooClass8VendingMachine.png
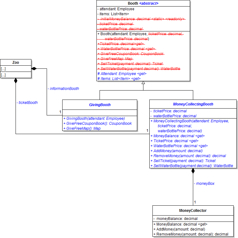
6/13/2017 12:26 PM 6624 1.4ZooClass9Booth.png
6/13/2017 12:26 PM 15893 1.4ZooObject10Account.png
6/13/2017 12:26 PM 13093 1.4ZooObject1Wallet.png
6/13/2017 12:26 PM 15881 1.4ZooObject2MoneyPocket.png
6/13/2017 12:26 PM 9432 1.4ZooObject3VendingMachine.png
6/13/2017 12:26 PM 9023 1.4ZooObject4Booth.png
6/13/2017 12:26 PM 6216 1.4ZooObject5Booth.png
6/13/2017 12:26 PM 8990 1.4ZooObject6Booth.png
6/13/2017 12:26 PM 8503 1.4ZooObject7VendingMachine.png
6/13/2017 12:26 PM 9439 1.4ZooObject8VendingMachine.png
6/13/2017 12:26 PM 15663 1.4ZooObject9Account.png
6/13/2017 12:26 PM 6331 1.4ZooSequence1.png
6/13/2017 12:26 PM 1575 2.1ZooAddGuestCommandOverview.png
6/13/2017 12:26 PM 1485 2.1ZooAnimalWindow.png
6/13/2017 12:26 PM 6774 2.1ZooAnimalWindowWireframe.png
6/13/2017 12:26 PM 51901 2.1ZooAnimalWindowWireframe1.png
6/13/2017 12:26 PM 22502 2.1ZooAnimalWindowWireframeGrid.png
6/13/2017 12:26 PM 79387 2.1ZooAssignment.json
6/13/2017 12:26 PM 10013 2.1ZooClass1ConsoleHelper.png
6/13/2017 12:26 PM 6516 2.1ZooCommand1AddAnimal.png
6/13/2017 12:26 PM 7293 2.1ZooConsoleRemoveSequence.png
6/13/2017 12:26 PM 1811 2.1ZooGuestWindow.png
6/13/2017 12:26 PM 6413 2.1ZooGuestWindowWireframe.png
6/13/2017 12:26 PM 76712 2.1ZooGuestWindowWireframeWithAccount.png
6/13/2017 12:26 PM 13664 2.1ZooGuestWindowWireframeWithMoney.png
6/13/2017 12:26 PM 2356 2.1ZooProcessRemoveCommand.png
6/13/2017 12:26 PM 1577 2.1ZooRemoveAnimalCommandOverview.png
6/13/2017 12:26 PM 2769 2.1ZooRemoveGuestCommandOverview.png
6/13/2017 12:26 PM 10228 2.1ZooSequence1AddAnimal.png
6/13/2017 12:26 PM 5901 2.2ZooAnimalMovement.png
6/13/2017 12:26 PM 916 2.2ZooAnimalRandom.png
6/13/2017 12:26 PM 557028 2.2ZooAnimals.txt
6/13/2017 12:26 PM 92023 2.2ZooAssignment.json
6/13/2017 12:26 PM 3237 2.2ZooCageInCageWindow.png
6/13/2017 12:26 PM 4544 2.2ZooCageInitial.png
6/13/2017 12:26 PM 4336 2.2ZooCageInZoo.png
6/13/2017 12:26 PM 1368 2.2ZooCageWindow.png
6/13/2017 12:26 PM 4152 2.2ZooCageWindowWithDrawButton.png
6/13/2017 12:26 PM 1342 2.2ZooDrawWindow.png
6/13/2017 12:26 PM 2418 2.2ZooDrawWindowWithDrawButton.png
6/13/2017 12:26 PM 1312 2.2ZooGetAnimals.png
6/13/2017 12:26 PM 4572 2.2ZooGuestICageable.png
6/13/2017 12:26 PM 8028 2.2ZooICageableInCageWindow.png
6/13/2017 12:26 PM 5715 2.2ZooICageableInitial.png
6/13/2017 12:26 PM 9136 2.2ZooInnerExceptionSequence.png
6/13/2017 12:26 PM 2647 2.2ZooMissingItemException.png
6/13/2017 12:26 PM 1859 2.2ZooMoveTimer.png
6/13/2017 12:26 PM 3619 2.2ZooMultipleAnimalsInCageWindow.png
6/13/2017 12:26 PM 2073 2.2ZooRedrawTimer.png
6/13/2017 12:26 PM 122945 2.2ZooReenterYellowArrow.png
6/13/2017 12:26 PM 957 2.3ConsumeBehavior.png
6/13/2017 12:26 PM 1095 2.3ZooAnimalMovementMethods.png
6/13/2017 12:26 PM 45882 2.3ZooAssignment.json
6/13/2017 12:26 PM 1979 2.3ZooBuryAndEatBoneBehavior.png
6/13/2017 12:26 PM 20666 2.3ZooChangeMoveBehaviorWireframe.png
6/13/2017 12:26 PM 1753 2.3ZooConsoleHelperShowCage.png
6/13/2017 12:26 PM 38825 2.3ZooFlyExample.gif
6/13/2017 12:26 PM 1012 2.3ZooIEatBehaviorInterface.png
6/13/2017 12:26 PM 3354 2.3ZooMoveBehaviorFactory1.png
6/13/2017 12:26 PM 2972 2.3ZooMoveHelper.png
6/13/2017 12:26 PM 2765 2.3ZooMoveHelperRefactor.png
6/13/2017 12:26 PM 1314 2.3ZooShowAffectionBehavior.png
6/13/2017 12:26 PM 3519 2.3ZooShowCageCommand.png
6/13/2017 12:26 PM 2713 2.3ZooStrategyAnimal.png
6/13/2017 12:26 PM 8083 2.3ZooStrategyIMoveBehavior.png
6/13/2017 12:26 PM 109735 2.3ZooSwimExample.gif
6/13/2017 12:26 PM 953 21ZooClass2RemoveAnimal.png
6/13/2017 12:26 PM 49829 3.1ZooAssignment.json
6/13/2017 12:26 PM 183820 3.1ZooBinarySearchAnimation.gif
6/13/2017 12:26 PM 154867 3.1ZooBubbleSortAnimation.gif
6/13/2017 12:26 PM 3165 3.1ZooBubbleSortByName.png
6/13/2017 12:26 PM 6110 3.1ZooBubbleSortByWeight.png
6/13/2017 12:26 PM 738 3.1ZooConsoleUpdate.png
6/13/2017 12:26 PM 91950 3.1ZooInsertionSortAnimation.gif
6/13/2017 12:26 PM 5038 3.1ZooInsertionSortByName.png
6/13/2017 12:26 PM 4489 3.1ZooInsertionSortByWeight.png
6/13/2017 12:26 PM 1945 3.1ZooSearchCommandStructure.png
6/13/2017 12:26 PM 20996 3.1ZooSearchingWireframe.png
6/13/2017 12:26 PM 58680 3.1ZooSelectionSortAnimation.gif
6/13/2017 12:26 PM 4268 3.1ZooSelectionSortByName.png
6/13/2017 12:26 PM 3773 3.1ZooSelectionSortByWeight.png
6/13/2017 12:26 PM 276994 3.1ZooShellSortAnimation.gif
6/13/2017 12:26 PM 5632 3.1ZooShellSortByName.png
6/13/2017 12:26 PM 5149 3.1ZooShellSortByWeight.png
6/13/2017 12:26 PM 1725 3.1ZooSortCommandStructure.png
6/13/2017 12:26 PM 27085 3.1ZooSortingWireframe.png
6/13/2017 12:26 PM 2753 3.1ZooSortResult.png
6/13/2017 12:26 PM 40510 3.2ZooAssignment.json
6/13/2017 12:26 PM 2729 3.2ZooBehaviors.png
6/13/2017 12:26 PM 3318 3.2ZooBirthingRoomQueue.png
6/13/2017 12:26 PM 3648 3.2ZooCageDictionary.png
6/13/2017 12:26 PM 42728 3.2ZooClimbExample.gif
6/13/2017 12:26 PM 43374 3.2ZooHelpAdd.png
6/13/2017 12:26 PM 3290 3.2ZooHelpCommandDictionary.png
6/13/2017 12:26 PM 72731 3.2ZooHelpCommandOutput.png
6/13/2017 12:26 PM 1648 3.2ZooHelpCommandOverviewMultipleParameters.png
6/13/2017 12:26 PM 3513 3.2ZooHelpCommandOverviewNoParameters.png
6/13/2017 12:26 PM 2554 3.2ZooHelpCommandOverviewOneParameter.png
6/13/2017 12:26 PM 6082 3.2ZooHelpCommandSequence.png
6/13/2017 12:26 PM 20964 3.2ZooHelpDetailExample.png
6/13/2017 12:26 PM 46458 3.2ZooHelpExitOutput.png
6/13/2017 12:26 PM 64869 3.2ZooHelpRemove.png
6/13/2017 12:26 PM 46197 3.2ZooHelpRestartOutput.png
6/13/2017 12:26 PM 87916 3.2ZooHelpShowCommand.png
6/13/2017 12:26 PM 62856 3.2ZooHoverExample.gif
6/13/2017 12:26 PM 1684 3.2ZooListUtil.png
6/13/2017 12:26 PM 1178 3.2ZooTicketStack.png
6/13/2017 12:26 PM 3290 3.2ZooWriteHelpMultipleParameters.png
6/13/2017 12:26 PM 2689 3.2ZooWriteHelpNoParameters.png
6/13/2017 12:26 PM 2199 3.2ZooWriteHelpOneParameter.png
6/13/2017 12:26 PM 3164 3.3ZooAddAnimalsRecursion.png
6/13/2017 12:26 PM 1885 3.3ZooAnimalChildren.png
6/13/2017 12:26 PM 1798 3.3ZooAnimalHierarchyRecursionExample.png
6/13/2017 12:26 PM 27471 3.3ZooAssignment.json
6/13/2017 12:26 PM 4111 3.3ZooClimbBehavior.png
6/13/2017 12:26 PM 3723 3.3ZooHoverBehavior.png
6/13/2017 12:27 PM 19235 3.3ZooKangarooHop.png
6/13/2017 12:27 PM 151599 3.3ZooQuickSortAnimation.gif
6/13/2017 12:27 PM 4299 3.3ZooQuickSortByName.png
6/13/2017 12:27 PM 3297 3.3ZooQuickSortByWeight.png
6/13/2017 12:27 PM 2316 3.3ZooShowChildren.png
6/13/2017 12:27 PM 28236 4.1ZooAssignment.json
6/13/2017 12:27 PM 37453 5.1ZooAssignment.json
6/13/2017 12:27 PM 2437 5.1ZooAutoSave.png
6/13/2017 12:27 PM 22471 5.1ZooLoadButtonSequence.png
6/13/2017 12:27 PM 1159 5.1ZooLoadCommand.png
6/13/2017 12:27 PM 2304 5.1ZooLoadZooConsole.png
6/13/2017 12:27 PM 1649 5.1ZooLoadZooWindow.png
6/13/2017 12:27 PM 14593 5.1ZooSaveButtonSequence.png
6/13/2017 12:27 PM 1183 5.1ZooSaveCommand.png
6/13/2017 12:27 PM 2307 5.1ZooSaveZooConsole.png
6/13/2017 12:27 PM 1787 5.1ZooSaveZooWindow.png
6/13/2017 12:27 PM 1784 5.1ZooTimerSerialization.png
6/13/2017 12:27 PM 10252 5.2Sequence1AnimalMove.png
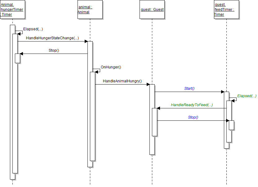
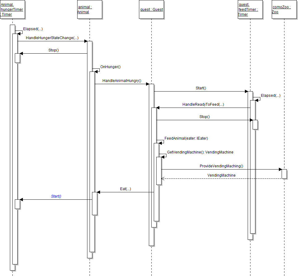
6/13/2017 12:27 PM 6284 5.2Sequence6Hunger1.png
6/13/2017 12:27 PM 10753 5.2Sequence6Hunger2.png
6/13/2017 12:27 PM 11643 5.2Sequence7Hunger2.png
6/13/2017 12:27 PM 17463 5.2Sequence7Hunger3.png
6/13/2017 12:27 PM 17594 5.2Sequence7Hunger4.png
6/13/2017 12:27 PM 31868 5.2ZooAssignment.json
6/13/2017 12:27 PM 8909 5.2ZooHungerState.png
6/13/2017 12:27 PM 4126 5.2ZooHungerState2.png
6/13/2017 12:27 PM 7309 5.2ZooHungerState3.png
6/13/2017 12:27 PM 3445 5.2ZooIsActive.png
6/13/2017 12:27 PM 9547 5.2ZooMovingDelegate.png
6/13/2017 12:27 PM 45949 5.3ZooAssignment.json
6/13/2017 12:27 PM 23330 5.4ZooAssignment.json
6/13/2017 12:27 PM 11965 6.1Sequence1ConsoleTemperature.png
6/13/2017 12:27 PM 3279 6.1Sequence2AddGuest.png
6/13/2017 12:27 PM 5094 6.1Sequence3GuestProperty.png
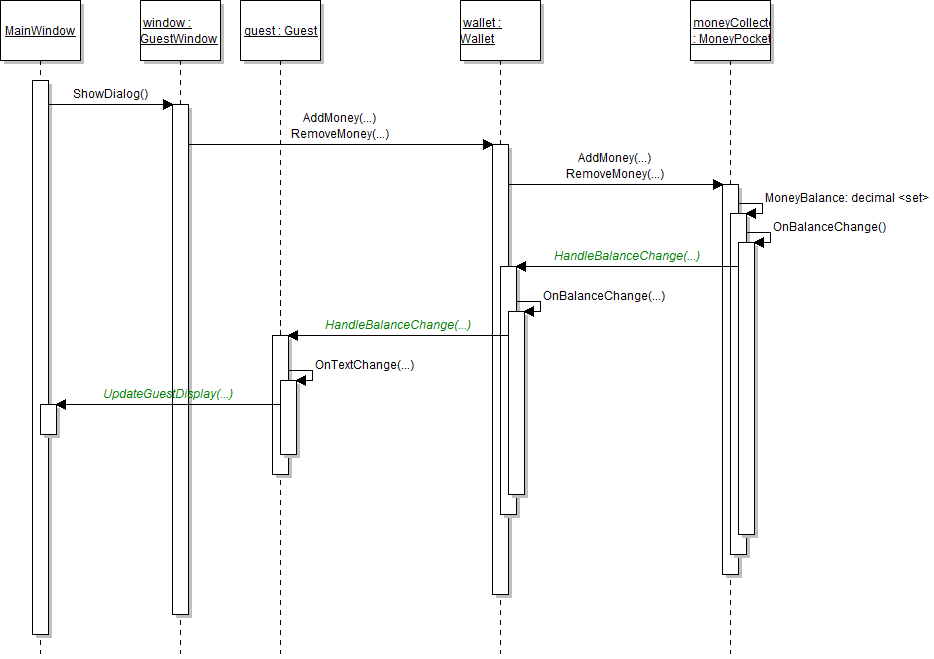
6/13/2017 12:27 PM 10292 6.1Sequence4Account.png
6/13/2017 12:27 PM 15426 6.1Sequence5Wallet.png
6/13/2017 12:27 PM 8881 6.1ZooAccountUpdateDelegate.png
6/13/2017 12:27 PM 8153 6.1ZooBirthingRoomDelegateConsole.png
6/13/2017 12:27 PM 2723 6.1ZooBirthingRoomDelegateWindow.png
6/13/2017 12:27 PM 6393 6.1ZooGuestUpdateDelegate.png
6/13/2017 12:27 PM 831 6.1ZooOnDeserialized.png
6/13/2017 12:27 PM 8153 6.1ZooWalletUpdateDelegate.png
6/13/2017 12:27 PM 5887 6.2Sequence2AnimalAdd.png
6/13/2017 12:27 PM 3878 6.2Sequence3AnimalPregnant.png
6/13/2017 12:27 PM 3573 6.2ZooFindMethodPredicates.png
6/13/2017 12:27 PM 1373 6.2ZooQueryCommanStructure.png
6/13/2017 12:27 PM 1554 6.2ZooQueryConsoleHelper.png
6/13/2017 12:27 PM 9192 6.2ZooQueryWindowWireframe.png
6/13/2017 12:27 PM 2095 6.2ZooSortCommandStructure.png
6/13/2017 12:27 PM 5748 6.2ZooSortHelperWithFuncs.png
6/13/2017 12:27 PM 2092 6.2ZooSortingComparers.png
6/13/2017 12:27 PM 16485 6.2ZooSortingGeneric.png
6/13/2017 12:27 PM 2747 6.3ZooAdvancedQueries.png
6/13/2017 12:27 PM 2589 6.3ZooRefactorQueriesToExtensionMethods.png
6/13/2017 12:27 PM 84423 6.3ZooResultAverageAnimalWeight.png
6/13/2017 12:27 PM 53760 6.3ZooResultGetAdoptedAnimals.png
6/13/2017 12:27 PM 39071 6.3ZooResultGetFemaleDingoes.png
6/13/2017 12:27 PM 44414 6.3ZooResultGetFlyingAnimal.png
6/13/2017 12:27 PM 79164 6.3ZooResultGetGuestsByAge.png
6/13/2017 12:27 PM 58376 6.3ZooResultGetHeavyAnimals.png
6/13/2017 12:27 PM 40693 6.3ZooResultGetYoungGuests.png
6/13/2017 12:27 PM 2606 6.3ZooSimpleQueries.png
6/13/2017 12:27 PM 46427 6.3ZooTotalBalanceWallet.png
6/13/2017 12:27 PM 516165 DataStructures.zip
6/13/2017 12:27 PM 290299 OOP 2 Zoo 5.1 LastName.zip