coursecontent.ntc.edu - /IT/CheckData/10-152-312/0515/Zoo/


[To Parent Directory]

5/30/2017 3:30 PM 100 1.1 Zoo End 2017-02-03 0944.txt
5/30/2017 3:30 PM 39486 1.1Zoo.zip
5/30/2017 3:30 PM 46014 1.1ZooAssignment.json
5/30/2017 3:30 PM 19056 1.1ZooClass1BoothItems.png
5/30/2017 3:30 PM 5410 1.1ZooClass2BoothItems.png
5/30/2017 3:30 PM 5340 1.1ZooClass3BoothItems.png
5/30/2017 3:30 PM 16995 1.1ZooClass4GiveSell.png
5/30/2017 3:30 PM 4309 1.1ZooPackage1Foods.png
5/30/2017 3:30 PM 8670 1.1ZooPackage2Others.png
12/15/2016 10:30 AM 10592 1.1ZooPackage3BoothItems.png
5/30/2017 3:30 PM 11266 1.1ZooPackage3Others.png
5/30/2017 3:30 PM 12449 1.1ZooPackage4BoothItems.png
5/30/2017 3:30 PM 16980 1.1ZooSequence1.png
5/30/2017 3:30 PM 24169 1.1ZooSequence2.png
5/30/2017 3:30 PM 99332 1.1ZooTargetFrameworkScreenshot1.png
5/30/2017 3:30 PM 51087 1.1ZooTargetFrameworkScreenshot2.png
5/30/2017 3:30 PM 19222 1.1ZooWireframe1AdmitButton.png
5/30/2017 3:30 PM 49331 1.2ZooAssignment.json
5/30/2017 3:30 PM 1142 1.2ZooClass0Console.png
5/30/2017 3:30 PM 20002 1.2ZooClass1Animals.png
5/30/2017 3:30 PM 2350 1.2ZooClass2MoneyCollector.png
5/30/2017 3:30 PM 3701 1.2ZooClass3Booth.png
5/30/2017 3:30 PM 3946 1.2ZooClass4Wallet.png
5/30/2017 3:30 PM 3997 1.2ZooClass5VendingMachine.png
5/30/2017 3:30 PM 27599 1.2ZooClass6BoothItems.png
5/30/2017 3:30 PM 421 1.2ZooCommand1Exit.png
5/30/2017 3:30 PM 698 1.2ZooCommand2New.png
5/30/2017 3:30 PM 899 1.2ZooCommand3Help.png
5/30/2017 3:30 PM 35057 1.2ZooConsoleHelpOutput.png
5/30/2017 3:30 PM 709 1.2ZooFieldConsole.png
12/15/2016 10:30 AM 12497 1.2ZooPackage1Others.png
5/30/2017 3:30 PM 13408 1.2ZooPackage2MoneyCollectors.png
5/30/2017 3:30 PM 23993 1.2ZooPackageConsoleOthers.png
5/30/2017 3:30 PM 21525 1.2ZooShowButtonResult.png
5/30/2017 3:30 PM 19762 1.2ZooWireframe1FeedButton.png
5/30/2017 3:30 PM 22860 1.3 Zoo End 2017-02-03 0907.txt
5/30/2017 3:30 PM 20716 1.3 Zoo End 2017-02-03 0909.txt
5/30/2017 3:30 PM 92129 1.3ZooAssignment.json
5/30/2017 3:30 PM 1419 1.3ZooClass0Temperature.png
5/30/2017 3:30 PM 1700 1.3ZooClass0Window.png
5/30/2017 3:30 PM 2362 1.3ZooClass10Guest.png
5/30/2017 3:30 PM 5144 1.3ZooClass11Animals.png
5/30/2017 3:30 PM 6115 1.3ZooClass12Guests.png
5/30/2017 3:30 PM 1359 1.3ZooClass16GuestBag.png
5/30/2017 3:30 PM 2976 1.3ZooClass1BirthingRoomTemperature.png
5/30/2017 3:30 PM 2328 1.3ZooClass2BirthingRoom.png
5/30/2017 3:30 PM 1996 1.3ZooClass3Animal.png
5/30/2017 3:30 PM 1440 1.3ZooClass4Guest.png
5/30/2017 3:30 PM 1754 1.3ZooClass5Console.png
5/30/2017 3:30 PM 6580 1.3ZooClass6Wallet.png
5/30/2017 3:30 PM 6333 1.3ZooClass7VendingMachine.png
5/30/2017 3:30 PM 15222 1.3ZooClass8SoldItem.png
5/30/2017 3:30 PM 29235 1.3ZooClass9MoneyCollectingBooth.png
5/30/2017 3:30 PM 2478 1.3ZooCommand1Temperature.png
5/30/2017 3:30 PM 4267 1.3ZooCommand2ShowAnimal.png
5/30/2017 3:30 PM 5970 1.3ZooCommand3ShowGuest.png
5/30/2017 3:30 PM 12875 1.3ZooConsoleTemperatureOutput.png
5/30/2017 3:30 PM 14369 1.3ZooConsoleTemperatureValidationOutput.png
5/30/2017 3:30 PM 10751 1.3ZooObject1Wallet.png
5/30/2017 3:30 PM 13817 1.3ZooObject2Wallet.png
5/30/2017 3:30 PM 26180 1.3ZooWireframe1Temperature.png
5/30/2017 3:30 PM 20340 1.3ZooWireframe2Animals.png
5/30/2017 3:30 PM 21409 1.3ZooWireframe3Guests.png
5/30/2017 3:30 PM 58783 1.4ZooAssignment.json
5/30/2017 3:30 PM 9491 1.4ZooClass10Chimpanzee.png
5/30/2017 3:30 PM 15041 1.4ZooClass11MoneyCollectingBooth.png
5/30/2017 3:30 PM 11247 1.4ZooClass12VendingMachine.png
5/30/2017 3:30 PM 4133 1.4ZooClass13Account.png
5/30/2017 3:30 PM 16088 1.4ZooClass14Guest.png
5/30/2017 3:30 PM 10990 1.4ZooClass15Wallet.png
5/30/2017 3:30 PM 9365 1.4ZooClass16Guest.png
5/30/2017 3:30 PM 4847 1.4ZooClass17ConsoleHelper.png
5/30/2017 3:30 PM 5786 1.4ZooClass18AnimalFactory.png
5/30/2017 3:30 PM 3407 1.4ZooClass1Guest.png
5/30/2017 3:30 PM 4237 1.4ZooClass2Animal.png
5/30/2017 3:30 PM 6894 1.4ZooClass3Wallet.png
5/30/2017 3:30 PM 2261 1.4ZooClass4IMoneyCollector.png
5/30/2017 3:30 PM 3066 1.4ZooClass5MoneyCollector.png
5/30/2017 3:30 PM 6178 1.4ZooClass6MoneyPocket.png
5/30/2017 3:30 PM 8572 1.4ZooClass7Wallet.png
5/30/2017 3:30 PM 9106 1.4ZooClass8VendingMachine.png
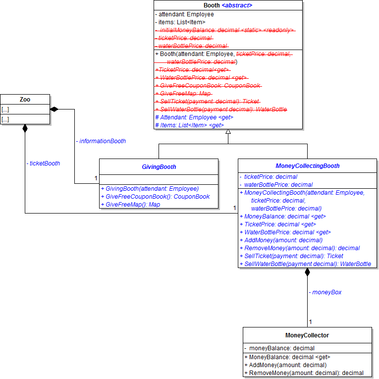
5/30/2017 3:30 PM 6624 1.4ZooClass9Booth.png
5/30/2017 3:30 PM 15893 1.4ZooObject10Account.png
5/30/2017 3:30 PM 13093 1.4ZooObject1Wallet.png
5/30/2017 3:30 PM 15881 1.4ZooObject2MoneyPocket.png
5/30/2017 3:30 PM 9432 1.4ZooObject3VendingMachine.png
5/30/2017 3:30 PM 9023 1.4ZooObject4Booth.png
5/30/2017 3:30 PM 6216 1.4ZooObject5Booth.png
5/30/2017 3:30 PM 8990 1.4ZooObject6Booth.png
5/30/2017 3:30 PM 8503 1.4ZooObject7VendingMachine.png
5/30/2017 3:30 PM 9439 1.4ZooObject8VendingMachine.png
5/30/2017 3:30 PM 15663 1.4ZooObject9Account.png
5/30/2017 3:30 PM 6331 1.4ZooSequence1.png
5/30/2017 3:30 PM 1575 2.1ZooAddGuestCommandOverview.png
5/30/2017 3:30 PM 1485 2.1ZooAnimalWindow.png
5/30/2017 3:30 PM 6774 2.1ZooAnimalWindowWireframe.png
5/30/2017 3:30 PM 51901 2.1ZooAnimalWindowWireframe1.png
5/30/2017 3:30 PM 22502 2.1ZooAnimalWindowWireframeGrid.png
5/30/2017 3:30 PM 79359 2.1ZooAssignment.json
5/30/2017 3:30 PM 10013 2.1ZooClass1ConsoleHelper.png
5/30/2017 3:30 PM 6516 2.1ZooCommand1AddAnimal.png
5/30/2017 3:30 PM 7293 2.1ZooConsoleRemoveSequence.png
5/30/2017 3:30 PM 1811 2.1ZooGuestWindow.png
5/30/2017 3:30 PM 6413 2.1ZooGuestWindowWireframe.png
5/30/2017 3:30 PM 76712 2.1ZooGuestWindowWireframeWithAccount.png
5/30/2017 3:30 PM 13664 2.1ZooGuestWindowWireframeWithMoney.png
5/30/2017 3:30 PM 2356 2.1ZooProcessRemoveCommand.png
5/30/2017 3:30 PM 1577 2.1ZooRemoveAnimalCommandOverview.png
5/30/2017 3:30 PM 2769 2.1ZooRemoveGuestCommandOverview.png
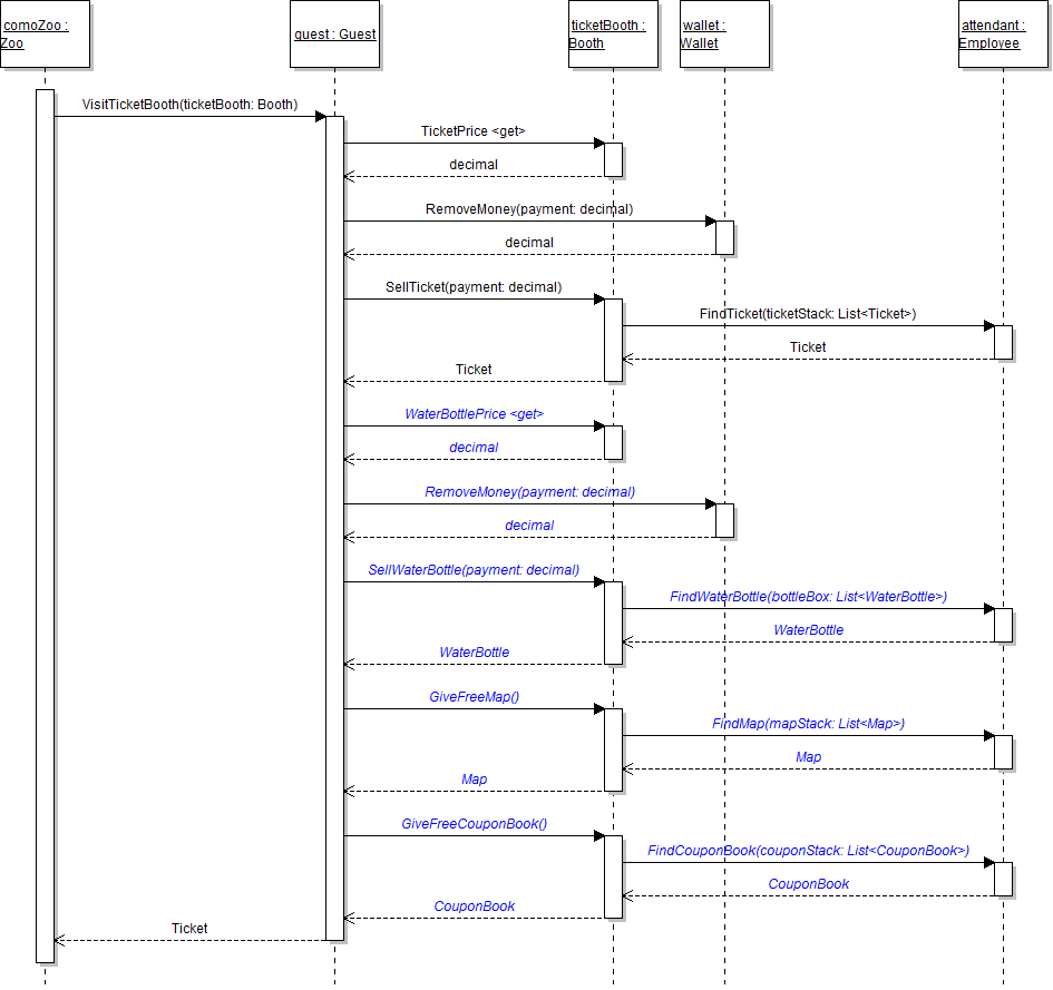
5/30/2017 3:30 PM 10228 2.1ZooSequence1AddAnimal.png
5/30/2017 3:30 PM 5901 2.2ZooAnimalMovement.png
5/30/2017 3:30 PM 916 2.2ZooAnimalRandom.png
5/30/2017 3:30 PM 557028 2.2ZooAnimals.txt
5/30/2017 3:30 PM 91982 2.2ZooAssignment.json
5/30/2017 3:30 PM 3237 2.2ZooCageInCageWindow.png
5/30/2017 3:30 PM 4544 2.2ZooCageInitial.png
5/30/2017 3:30 PM 4336 2.2ZooCageInZoo.png
5/30/2017 3:30 PM 1368 2.2ZooCageWindow.png
5/30/2017 3:30 PM 4152 2.2ZooCageWindowWithDrawButton.png
5/30/2017 3:30 PM 1342 2.2ZooDrawWindow.png
5/30/2017 3:30 PM 2418 2.2ZooDrawWindowWithDrawButton.png
5/30/2017 3:30 PM 1312 2.2ZooGetAnimals.png
5/30/2017 3:30 PM 4572 2.2ZooGuestICageable.png
5/30/2017 3:30 PM 8028 2.2ZooICageableInCageWindow.png
5/30/2017 3:30 PM 5715 2.2ZooICageableInitial.png
5/30/2017 3:30 PM 9136 2.2ZooInnerExceptionSequence.png
5/30/2017 3:30 PM 2647 2.2ZooMissingItemException.png
5/30/2017 3:30 PM 1859 2.2ZooMoveTimer.png
5/30/2017 3:30 PM 3619 2.2ZooMultipleAnimalsInCageWindow.png
5/30/2017 3:30 PM 2073 2.2ZooRedrawTimer.png
5/30/2017 3:30 PM 122945 2.2ZooReenterYellowArrow.png
5/30/2017 3:30 PM 45854 2.3ZooAssignment.json
5/30/2017 3:30 PM 953 21ZooClass2RemoveAnimal.png
5/30/2017 3:30 PM 957 3.1ConsumeBehavior.png
5/30/2017 3:30 PM 1095 3.1ZooAnimalMovementMethods.png
5/30/2017 3:28 PM 45854 3.1ZooAssignment.json
5/30/2017 3:30 PM 1979 3.1ZooBuryAndEatBoneBehavior.png
5/30/2017 3:30 PM 20666 3.1ZooChangeMoveBehaviorWireframe.png
5/30/2017 3:30 PM 1753 3.1ZooConsoleHelperShowCage.png
5/30/2017 3:30 PM 738 3.1ZooConsoleUpdate.png
5/30/2017 3:30 PM 38825 3.1ZooFlyExample.gif
5/30/2017 3:30 PM 1012 3.1ZooIEatBehaviorInterface.png
5/30/2017 3:30 PM 3354 3.1ZooMoveBehaviorFactory1.png
5/30/2017 3:30 PM 2972 3.1ZooMoveHelper.png
5/30/2017 3:30 PM 2765 3.1ZooMoveHelperRefactor.png
5/30/2017 3:27 PM 122945 3.1ZooReenterYellowArrow.png
5/30/2017 3:30 PM 1314 3.1ZooShowAffectionBehavior.png
5/30/2017 3:30 PM 3519 3.1ZooShowCageCommand.png
5/30/2017 3:30 PM 2713 3.1ZooStrategyAnimal.png
5/30/2017 3:30 PM 8083 3.1ZooStrategyIMoveBehavior.png
5/30/2017 3:30 PM 109735 3.1ZooSwimExample.gif
5/30/2017 3:29 PM 957 3.2ConsumeBehavior.png
5/30/2017 3:17 PM 556883 3.2ZooAnimals.txt
5/30/2017 3:17 PM 310 3.2ZooAssignment.json
5/30/2017 3:17 PM 3237 3.2ZooCageInCageWindow.png
5/30/2017 3:17 PM 4544 3.2ZooCageInitial.png
5/30/2017 3:17 PM 4336 3.2ZooCageInZoo.png
5/30/2017 3:17 PM 1753 3.2ZooConsoleHelperShowCage.png
5/30/2017 3:17 PM 4572 3.2ZooGuestICageable.png
5/30/2017 3:17 PM 8028 3.2ZooICageableInCageWindow.png
5/30/2017 3:17 PM 5715 3.2ZooICageableInitial.png
5/30/2017 3:17 PM 3519 3.2ZooShowCageCommand.png
5/30/2017 3:30 PM 49804 4.1ZooAssignment.json
5/30/2017 3:30 PM 183820 4.1ZooBinarySearchAnimation.gif
5/30/2017 3:30 PM 154867 4.1ZooBubbleSortAnimation.gif
5/30/2017 3:30 PM 3165 4.1ZooBubbleSortByName.png
5/30/2017 3:30 PM 6110 4.1ZooBubbleSortByWeight.png
5/30/2017 3:30 PM 91950 4.1ZooInsertionSortAnimation.gif
5/30/2017 3:30 PM 5038 4.1ZooInsertionSortByName.png
5/30/2017 3:30 PM 4489 4.1ZooInsertionSortByWeight.png
5/30/2017 3:30 PM 1945 4.1ZooSearchCommandStructure.png
5/30/2017 3:30 PM 20996 4.1ZooSearchingWireframe.png
5/30/2017 3:30 PM 58680 4.1ZooSelectionSortAnimation.gif
5/30/2017 3:30 PM 4268 4.1ZooSelectionSortByName.png
5/30/2017 3:30 PM 3773 4.1ZooSelectionSortByWeight.png
5/30/2017 3:30 PM 276994 4.1ZooShellSortAnimation.gif
5/30/2017 3:30 PM 5632 4.1ZooShellSortByName.png
5/30/2017 3:30 PM 5149 4.1ZooShellSortByWeight.png
5/30/2017 3:30 PM 1725 4.1ZooSortCommandStructure.png
5/30/2017 3:30 PM 27085 4.1ZooSortingWireframe.png
5/30/2017 3:30 PM 2753 4.1ZooSortResult.png
5/30/2017 3:30 PM 40296 4.2ZooAssignment.json
5/30/2017 3:30 PM 2729 4.2ZooBehaviors.png
5/30/2017 3:30 PM 3318 4.2ZooBirthingRoomQueue.png
5/30/2017 3:30 PM 3648 4.2ZooCageDictionary.png
5/30/2017 3:30 PM 42728 4.2ZooClimbExample.gif
5/30/2017 3:30 PM 43374 4.2ZooHelpAdd.png
5/30/2017 3:30 PM 3290 4.2ZooHelpCommandDictionary.png
5/30/2017 3:30 PM 72731 4.2ZooHelpCommandOutput.png
5/30/2017 3:30 PM 1648 4.2ZooHelpCommandOverviewMultipleParameters.png
5/30/2017 3:30 PM 3513 4.2ZooHelpCommandOverviewNoParameters.png
5/30/2017 3:30 PM 2554 4.2ZooHelpCommandOverviewOneParameter.png
5/30/2017 3:30 PM 6082 4.2ZooHelpCommandSequence.png
5/30/2017 3:30 PM 20964 4.2ZooHelpDetailExample.png
5/30/2017 3:30 PM 46458 4.2ZooHelpExitOutput.png
5/30/2017 3:30 PM 64869 4.2ZooHelpRemove.png
5/30/2017 3:30 PM 46197 4.2ZooHelpRestartOutput.png
5/30/2017 3:30 PM 87916 4.2ZooHelpShowCommand.png
5/30/2017 3:30 PM 62856 4.2ZooHoverExample.gif
5/30/2017 3:30 PM 1684 4.2ZooListUtil.png
5/30/2017 3:30 PM 1178 4.2ZooTicketStack.png
5/30/2017 3:30 PM 3290 4.2ZooWriteHelpMultipleParameters.png
5/30/2017 3:30 PM 2689 4.2ZooWriteHelpNoParameters.png
5/30/2017 3:30 PM 2199 4.2ZooWriteHelpOneParameter.png
5/30/2017 3:30 PM 3164 4.3ZooAddAnimalsRecursion.png
5/30/2017 3:30 PM 1885 4.3ZooAnimalChildren.png
5/30/2017 3:30 PM 1798 4.3ZooAnimalHierarchyRecursionExample.png
5/30/2017 3:30 PM 27443 4.3ZooAssignment.json
5/30/2017 3:30 PM 4111 4.3ZooClimbBehavior.png
5/30/2017 3:30 PM 3723 4.3ZooHoverBehavior.png
5/30/2017 3:30 PM 19235 4.3ZooKangarooHop.png
5/30/2017 3:30 PM 151599 4.3ZooQuickSortAnimation.gif
5/30/2017 3:30 PM 4299 4.3ZooQuickSortByName.png
5/30/2017 3:30 PM 3297 4.3ZooQuickSortByWeight.png
5/30/2017 3:30 PM 2316 4.3ZooShowChildren.png
1/4/2017 2:59 PM 606186 5.1Zoo.zip
5/30/2017 3:30 PM 28208 5.1ZooAssignment.json
5/30/2017 3:30 PM 2437 5.1ZooAutoSave.png
5/30/2017 3:30 PM 22471 5.1ZooLoadButtonSequence.png
5/30/2017 3:30 PM 1159 5.1ZooLoadCommand.png
5/30/2017 3:30 PM 2304 5.1ZooLoadZooConsole.png
5/30/2017 3:30 PM 1649 5.1ZooLoadZooWindow.png
5/30/2017 3:30 PM 14593 5.1ZooSaveButtonSequence.png
5/30/2017 3:30 PM 1183 5.1ZooSaveCommand.png
5/30/2017 3:30 PM 2307 5.1ZooSaveZooConsole.png
5/30/2017 3:30 PM 1787 5.1ZooSaveZooWindow.png
5/30/2017 3:30 PM 1784 5.1ZooTimerSerialization.png
5/30/2017 3:30 PM 11965 6.1Sequence1ConsoleTemperature.png
5/30/2017 3:30 PM 3279 6.1Sequence2AddGuest.png
5/30/2017 3:30 PM 5094 6.1Sequence3GuestProperty.png
5/30/2017 3:30 PM 10292 6.1Sequence4Account.png
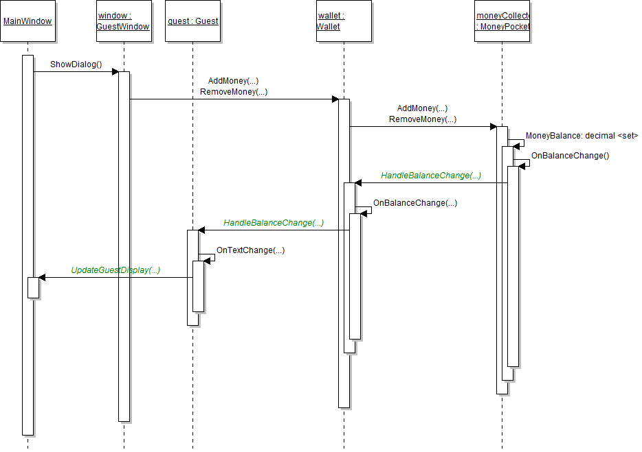
5/30/2017 3:30 PM 15426 6.1Sequence5Wallet.png
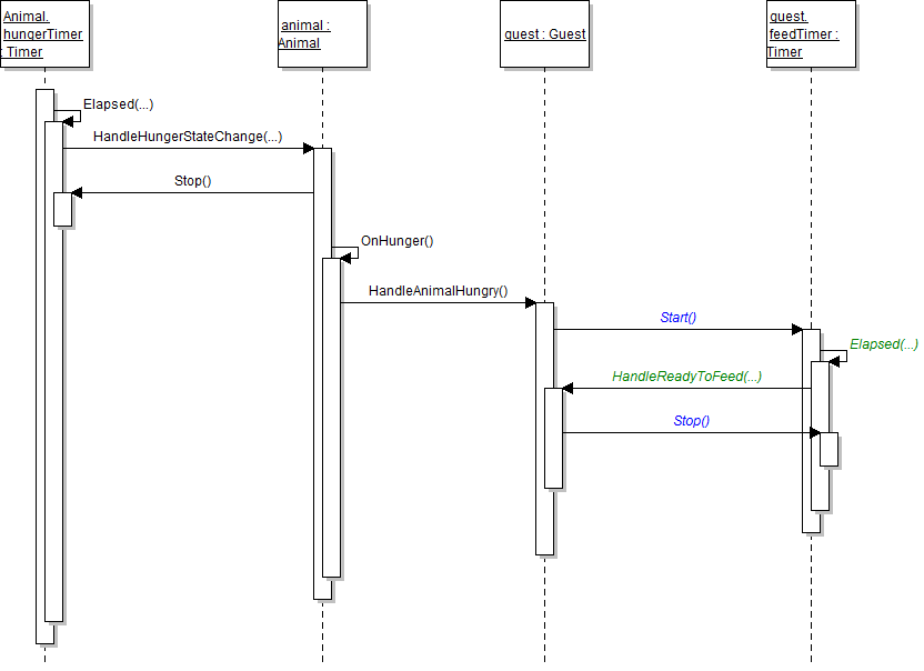
5/30/2017 3:30 PM 6284 6.1Sequence6Hunger1.png
5/30/2017 3:30 PM 10753 6.1Sequence6Hunger2.png
5/30/2017 3:30 PM 11643 6.1Sequence7Hunger2.png
5/30/2017 3:30 PM 17463 6.1Sequence7Hunger3.png
5/30/2017 3:30 PM 17594 6.1Sequence7Hunger4.png
5/30/2017 3:30 PM 8881 6.1ZooAccountUpdateDelegate.png
5/30/2017 3:30 PM 37425 6.1ZooAssignment.json
5/30/2017 3:30 PM 8153 6.1ZooBirthingRoomDelegateConsole.png
5/30/2017 3:30 PM 2723 6.1ZooBirthingRoomDelegateWindow.png
5/30/2017 3:30 PM 6393 6.1ZooGuestUpdateDelegate.png
5/30/2017 3:30 PM 8909 6.1ZooHungerState.png
5/30/2017 3:30 PM 4126 6.1ZooHungerState2.png
5/30/2017 3:30 PM 7309 6.1ZooHungerState3.png
5/30/2017 3:30 PM 831 6.1ZooOnDeserialized.png
5/30/2017 3:30 PM 8153 6.1ZooWalletUpdateDelegate.png
5/30/2017 3:30 PM 10252 6.2Sequence1AnimalMove.png
5/30/2017 3:30 PM 5887 6.2Sequence2AnimalAdd.png
5/30/2017 3:30 PM 3878 6.2Sequence3AnimalPregnant.png
5/30/2017 3:30 PM 31760 6.2ZooAssignment.json
5/30/2017 3:30 PM 3573 6.2ZooFindMethodPredicates.png
5/30/2017 3:30 PM 3445 6.2ZooIsActive.png
5/30/2017 3:30 PM 9547 6.2ZooMovingDelegate.png
5/30/2017 3:30 PM 1373 6.2ZooQueryCommanStructure.png
5/30/2017 3:30 PM 1554 6.2ZooQueryConsoleHelper.png
5/30/2017 3:30 PM 9192 6.2ZooQueryWindowWireframe.png
5/30/2017 3:30 PM 2095 6.2ZooSortCommandStructure.png
5/30/2017 3:30 PM 5748 6.2ZooSortHelperWithFuncs.png
5/30/2017 3:30 PM 2092 6.2ZooSortingComparers.png
5/30/2017 3:30 PM 16485 6.2ZooSortingGeneric.png
5/30/2017 3:30 PM 2747 6.3ZooAdvancedQueries.png
5/30/2017 3:30 PM 45921 6.3ZooAssignment.json
5/30/2017 3:30 PM 2589 6.3ZooRefactorQueriesToExtensionMethods.png
5/30/2017 3:30 PM 84423 6.3ZooResultAverageAnimalWeight.png
5/30/2017 3:30 PM 53760 6.3ZooResultGetAdoptedAnimals.png
5/30/2017 3:30 PM 39071 6.3ZooResultGetFemaleDingoes.png
5/30/2017 3:30 PM 44414 6.3ZooResultGetFlyingAnimal.png
5/30/2017 3:30 PM 79164 6.3ZooResultGetGuestsByAge.png
5/30/2017 3:30 PM 58376 6.3ZooResultGetHeavyAnimals.png
5/30/2017 3:30 PM 40693 6.3ZooResultGetYoungGuests.png
5/30/2017 3:30 PM 2606 6.3ZooSimpleQueries.png
5/30/2017 3:30 PM 46427 6.3ZooTotalBalanceWallet.png
5/30/2017 3:30 PM 23302 6.4ZooAssignment.json
5/30/2017 3:30 PM 516165 DataStructures.zip
1/4/2017 2:59 PM 259006 OOP 2 Zoo 4.3 End.zip
5/30/2017 3:30 PM 290299 OOP 2 Zoo 5.1 LastName.zip
5/30/2017 3:30 PM 3635 OOP2_Zoo_1.1_StudentFeedback_End.txt
5/11/2017 11:43 AM 10736 OOP2_Zoo_1.2_StudentFeedback_End.txt
5/30/2017 3:30 PM 423257 OOP2_Zoo_1.3_StudentFeedback_End.txt
5/30/2017 3:30 PM 12314 OOP2_Zoo_1.4_StudentFeedback_End.txt
5/30/2017 3:30 PM 12646 OOP2_Zoo_2.1_StudentFeedback_End.txt
5/30/2017 3:22 PM 6485 OOP2_Zoo_2.2_StudentFeedback_End.txt
5/30/2017 3:30 PM 52989 OOP2_Zoo_3.1_StudentFeedback_End.txt
5/30/2017 3:17 PM 22762 OOP2_Zoo_3.2_StudentFeedback_End.txt
5/30/2017 3:30 PM 9801 OOP2_Zoo_4.1_StudentFeedback_End.txt
12/15/2016 10:28 AM 1310720 Thumbs.db